相关主题
华硕管家MyASUS - 介绍
华硕管家MyASUS --介绍
适用产品:笔记本电脑、游戏笔记本、台式机、All-In-One PCs(一体机)、游戏掌机、主板
华硕管家MyASUS 新体验
- 全新风格主页设计
- 快速设置
- 快速账户/产品注册
- 轻松监测系统状态
- 更便捷升级更新
* 具体功能会因不同产品或不同机型而显示不同 (详情可参考 这里 )
华硕管家MyASUS首页

1.首页--系统信息
首页显示华硕管家MyASUS的主要功能,可以通过点击首页上的按钮进入相应的页面来进一步做设置和详细信息确认。
用户可点选[系统信息]查看电脑设备的硬件和软件信息.,还可以在此处看到详细的系统状态。


此外,还可以点击 [一键诊断] 直接运行系统诊断。
2. 设备设置
可根据使用场景和需求对电脑进行微调设置,例如定制使用体验、高效能运行模式、电池保养模式等,详细设置可参考设备设置。
注:支持设置项目依机型不同有所差异,具体请以实际机型页面提供的设置功能项为准。
- [电源和性能]
- [音频与视觉]
- [无线连接]
- [输入与触控]
- [隐私与安全性]




3.系统诊断
在[系统诊断]中,可以帮助识别用户在使用电脑时可能遇到的问题,会提供电脑问题的相关报告并实时提供修复建议。
可以选择【一键诊断】,或【自定义诊断】勾选需要检查的项目,然后点选【开始检查】,也可以点选系统诊断下方任何一项问题情景诊断进行检查。

4.系统更新
在[系统更新]页面,用户可以一键更新最新的软件,包括BIOS、驱动程序和韧体;;
先勾选需要更新的驱动/软件,然后点击下方的【更新已选项】即可自动下载并安装。
注:如果选择BIOS更新,请务必接上电源适配器供电,且更新过程中电脑将自动关机重启。

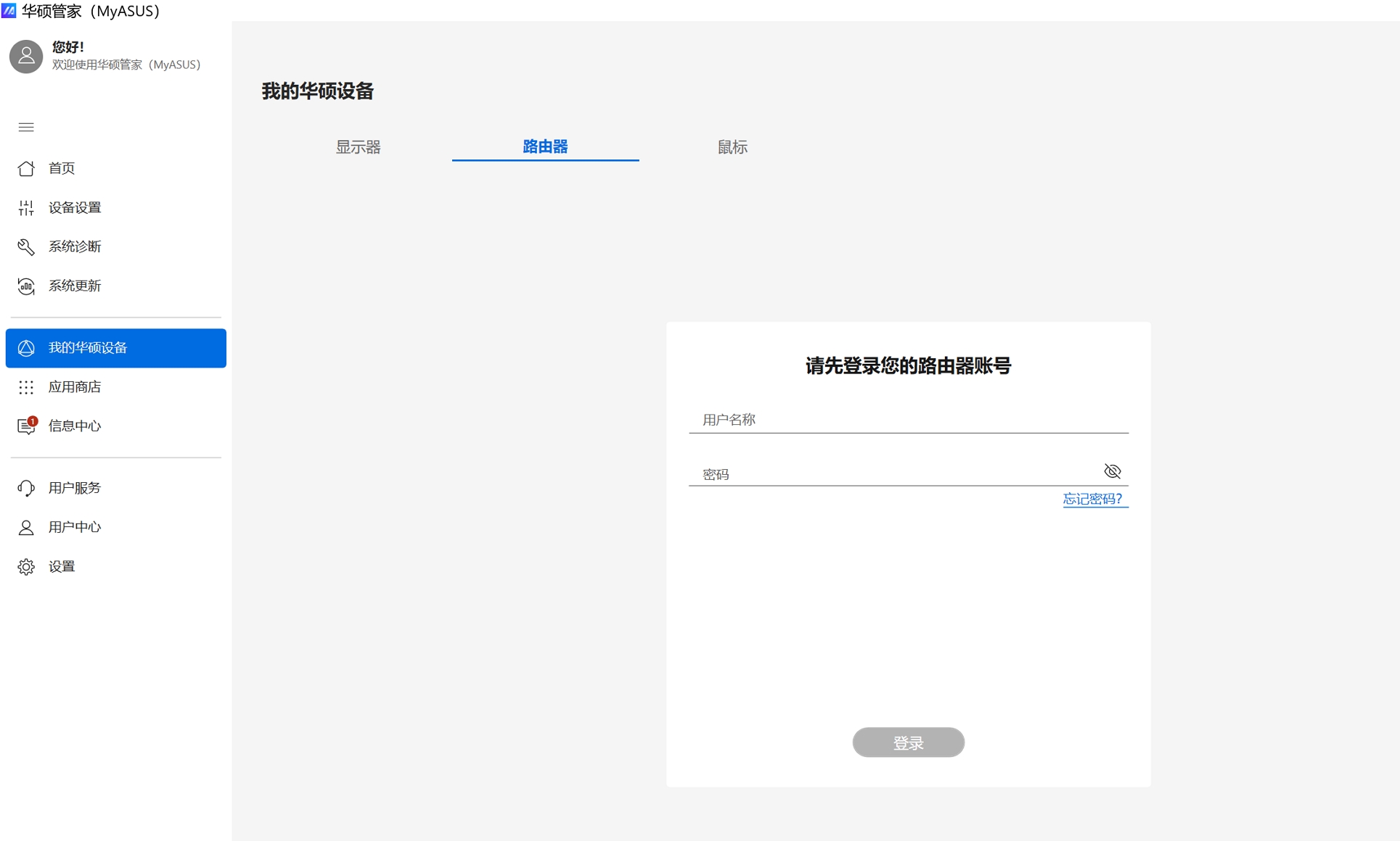
5.我的华硕设备
当支持的华硕路由器/华硕显示器/华硕鼠标已连接电脑时,可以快速方便的进行相关设置。

6.应用商店
【应用商店】中可以让用户快速方便的下载安装各种第三方应用软件。 此外,用户还可以找到最新的优惠、折扣和一些定制的推荐。
点击【应用商店】后,将根据电脑机型跳转打开华硕大厅/a豆大厅/ROG应用商店;
(注:电脑里面已安装华硕大厅/a豆大厅/ROG应用商店等应用的情况下将跳转打开,部分机型出厂有预装,如未安装,可通过 华硕官网 下载安装 )
例如:灵耀/无畏/天选系列笔记本电脑,将打开“华硕大厅”应用。

adol(a豆)系列笔记本电脑,将打开“a豆大厅”

ROG 游戏笔记本电脑,将打开“ROG应用商店”

选择需要安装的软件,点击【安装】即可下载安装。
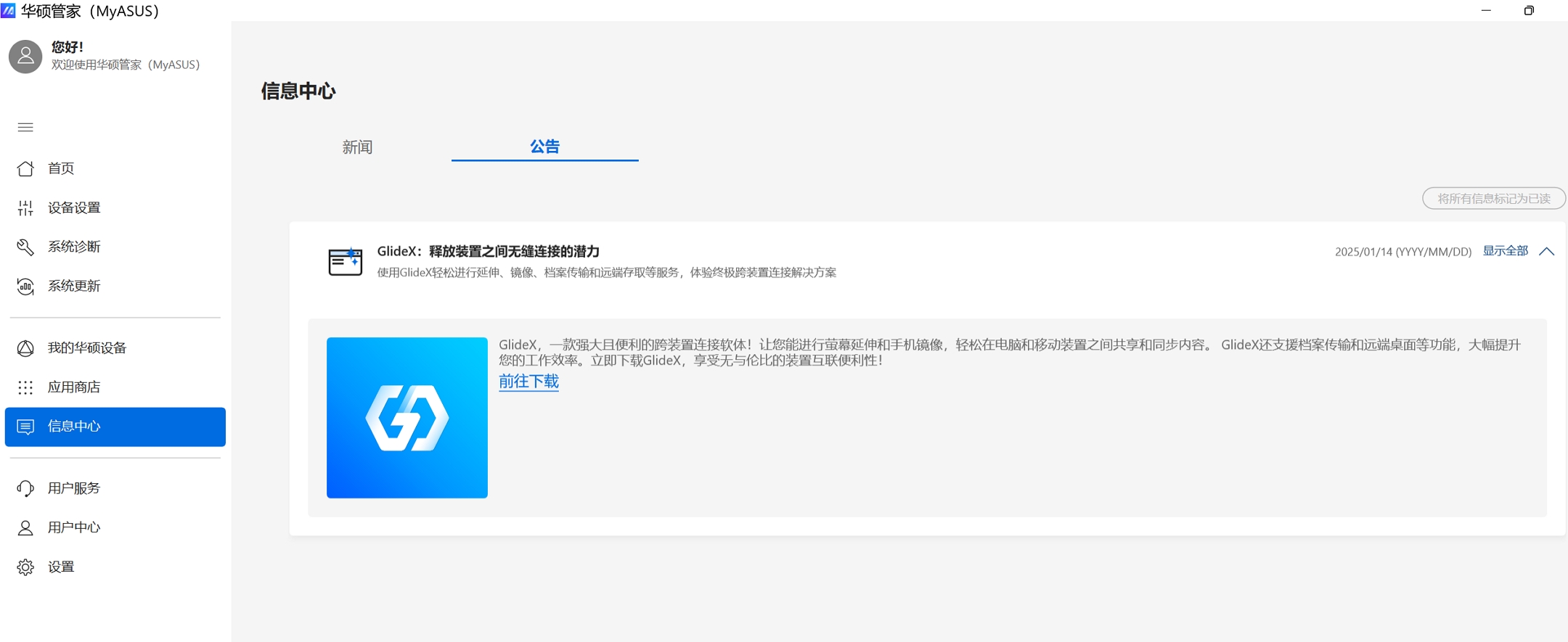
7.信息中心
在此页面中,可以快速浏览最新的华硕活动信息。

[公告]:可以查看华硕产品/软件相关信息。

8.用户服务
当您使用电脑遇到问题时,可以在[用户服务]中寻求协助 - 可以透过[华硕迁移助手]备份数据,通过[常见问题]自行排除故障,或[联系华硕]寻求专业人员的协助。在此页面中,您还可以经由[维修服务]查看维修状态或搜寻附近的华硕服务中心。
【华硕迁移助手】:提供文件/应用程序与设置转移功能,通过Wi-Fi连接传输文件/应用程序以及相关系统设置至其它华硕设备,或通过外部硬盘备份和还原,迁移助手介绍;
云端还原:重启电脑进入Windows恢复环境(WinRE),选择 MyASUS in WinRE 进行云端还原系统

【常见问题】:提供一些电脑常见问题排查方法,可根据问题类别搜索查看。
华硕教学视频:提供电脑相关教学视频、产品设置、常见问题疑难解答
Windows版华硕管家MyASUS:提供部分软件功能使用方法介绍

联系华硕:根据产品型号搜索相关问题排查方法,并联系华硕寻求协助。
MyASUS反馈中心:MyASUS相关意见反馈

维修服务:提供产品维修进度查询,通过维修服务号(RMA号码)或产品序列号查询。
查询服务中心:提供服务中心地址信息查询

9.用户中心
可注册登陆华硕会员,注册产品、查询会员专属优惠券领取激活等服务。

登录华硕会员并且已绑定注册的产品,可根据需求选购相关保修升级服务,例如延长保修,保修服务升级等。
注:如下可选保修选项依机型不同而异,请以实机页面提供的可选服务为准。

10.设置
可以在[设置]中调整您喜爱的 MyASUS 体验方式。
一般:提供MyASUS应用相关设置,显示语言、切换MyASUS界面的颜色、隐私权、订阅信息/客户支持/自动更新等功能的开启或关闭。

MyASUS教程:提供华硕管家MyASUS的快速使用指南、常见问题排查、意见反馈

关于:可以查看华硕管家MyASUS、ASUS System Control Interface当前版本信息。

11.如何获取/更新华硕管家MyASUS?
华硕管家MyASUS出厂预装在所有与MyASUS兼容的华硕电脑上,您也可以从微软商店下载或更新。

12.如何卸载MyASUS。
如果您想卸载应用程序,可通过Windows系统的【设置】--应用,或者【控制面板】--程序里面卸载,可参考如何卸载应用程序
常见问题
Q1: 如何检查确认电脑上应该安装的驱动程序版本 ?
A: 打开 “设备管理器” > 检查未知设备 >右键点击 属性> 点击 详细信息> 选择 硬件ID > 确认是 ASUS2018 或ASUS1000
如果是ASUS1000, 安装 ASUS System Control Interface
如果是 ASUS2018, 安装 ASUS System Control Interface V3

Q2: 为何我的MyASUS应用中只能看到 "用户服务 " 功能项?
A: 请参考这里。
Q3: 如何获取 MyASUS 或 ASUS System Control Interface / ASUS System Control Interface V2 的最新版本?
A: 您可以通过Windows update更新驱动程序,也可以从Windows应用商店更新MyASUS应用程序 .
请参考 : 如何使用系统 Windows Update ?
Q4: MyASUS使用异常的简易故障排除.
A: 大多数问题可以通过更新或重新安装驱动程序或MyASUS应用程序来解决,当您遇到MyASUS应用程序的常见问题时,请尝试以下方法排查:
1. 更新 Windows 驱动程序 : 请参考 如何使用系统Windows Update ?
2. 检查MyASUS是否有更新 : 请参考 如何更新 MyASUS?
3. 如何卸载和重装MyASUS: 请参考 如何安装 MyASUS ?
如果以上述方法排除后仍无法解决您的问题,您可以透过 [MyASUS教学]中的反馈中心直接将您的问题和建议分享给ASUS。
Q5:如何让MyASUS的字体放大?
A: 请到windows系统的【设置】

系统 >屏幕

在缩放配置中进行比例放大调整
